(通讯员 黄月)近日,VSport21级本科生(现在读大四)陈思钰在《Gas Science and Engineering》(GSE,原名Journal of Natural Gas Science and Engineering,天然气科学与工程,最新影响因子为5.285,位列JCR分区一区,中科院期刊分区工程技术大类二区)上发表了题为《Classification, Controlling Factors, and Multi-Scale Characterization Techniques in Shale Reservoir Pores: A Comprehensive Review》的论文(共18页)。全部作者均来自VSport,本科生陈思钰为论文第一作者,其导师朱光有教授为通讯作者。该论文分析了页岩储层孔隙的分类、控制因素及多尺度表征方法,为页岩储层孔隙进一步研究以及优化勘探开发策略、提高油气采收率提供了参考。

图1 论文首页
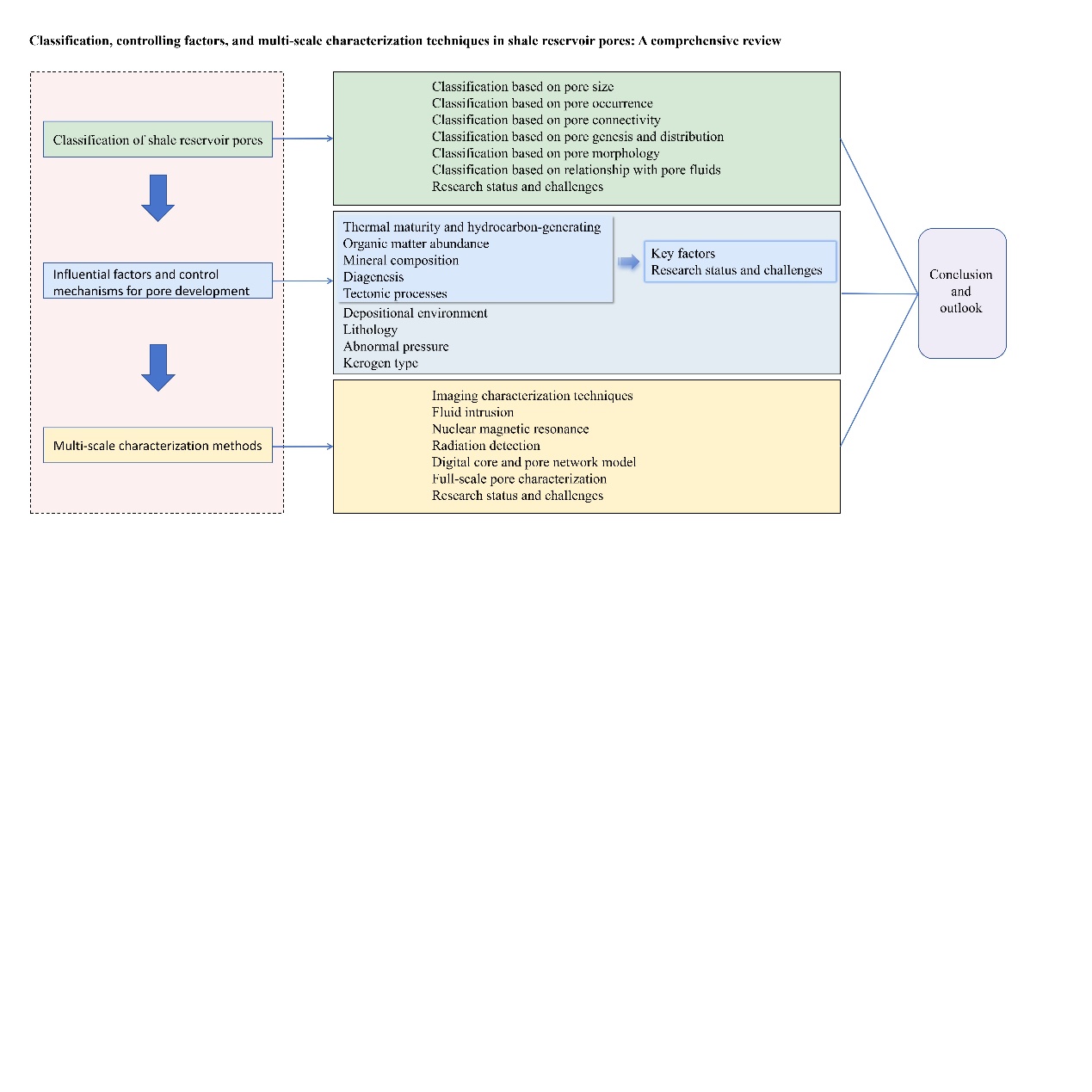
页岩储层的形成与页岩孔隙的大小、分布和连通性密切相关,孔隙评价是衡量页岩储层的重要环节。目前有关页岩孔隙类型划分、储集空间影响因素评估、以及孔隙的表征方法各不相同。本研究系统梳理了页岩储层孔隙分类方案、孔隙发育影响因素与控制机理、以及孔隙多尺度表征方法的研究进展,并对其中存在的问题进行了剖析和总结。
本研究从孔隙大小、产状、连通性、成因和分布、形态、与孔隙流体的关系等诸多角度对孔隙分类方案进行了分析。将热成熟度、有机质丰度和矿物组成、成岩作用以及构造运动确定为影响页岩储层孔隙形成和发育的关键因素。基于成像技术的图像分析法、流体注入方法、核磁共振、射线探测、数字岩心法和孔隙网络模型法,以及多尺度联合表征法等,提升了精确表征页岩孔隙的能力。
页岩储层孔隙的统一分类体系不系统,各地质因素对页岩孔隙发育影响的精确定量分析尚未实现;每种孔隙表征方法虽然各有优势,但在范围和精度上也存在自身的局限性。在联用多种方法进行孔隙全尺度表征时,数据匹配性差和整合困难等问题仍然存在。未来,统一页岩孔隙分类标准,量化各地质因素对页岩储层孔隙发育的影响,建立全尺度孔隙表征技术体系和标准等相关理论与实验工作还需要进一步深化。本研究旨在增进对页岩储层孔隙的全面认识,为未来研究提供一些参考和启示。

图2 论文研究框架
论文链接:https://doi.org/10.1016/j.jgsce.2025.205662
第一作者简介:陈思钰,中共党员,VSport资源勘查工程专业22101班员工。入学以来先后获李建华一等奖学金、中国石油奖学金、国家奖学金;被评为“优秀共青团员”2次、“三好员工”1次、“三好员工标兵”1次、“优秀心育干部”1次。必修平均绩点4.03,专业排名第一名,学期最高绩点4.81。获第七届全国油气地质大赛一等奖、第七届全国老员工地质技能竞赛一等奖。去年9月,以前6学期首考必修平均绩点年级第一(1/339)、综合成绩专业第一(1/113)、复试成绩第一名,推免至VSport攻读硕士研究生学位。
(审核 朱光有 编辑 韩静)